Mocking HTTP CloudEvents sink using WireMock

This document describes how you can test your workflow application that uses HTTP CloudEvents and Knative SinkBinding.

The example described in this document is based on the serverless-workflow-order-processing example application.

Overview

The workflow application that you want to test must be configured to use Knative Eventing. You must configure Knative Eventing using standard HTTP POST requests to send and receive events between event producers and sinks. The events between the event producers and sinks follow the CloudEvents specification, which enables creating, parsing, sending, and receiving events in any programming language.

When you create an event source, you can specify a sink where events are sent to, from the source. A sink is a transferable or a callable resource that can receive incoming events from other resources. The examples of sink include Kubernetes deployments, Knative services, channels, and brokers.

This document describes the testing of Knative service that is configured as a sink, and the same Knative service is mocked to verify if the CloudEvents are received correctly by the sink. In this process, the WireMock framework adds the mocked server, verifying the CloudEvents received by the sink during the workflow service execution.

Testing a workflow application using SinkBinding

You can test a workflow application using SinkBinding.

Prerequisites
Procedure
  1. Add the required test dependencies to the pom.xml file of your workflow application:

    Add test dependencies to pom.xml file
    <dependency>
        <groupId>io.quarkus</groupId>
        <artifactId>quarkus-junit5</artifactId> (1)
        <scope>test</scope>
    </dependency>
    <dependency>
        <groupId>io.rest-assured</groupId>
        <artifactId>rest-assured</artifactId> (1)
        <scope>test</scope>
    </dependency>
    <dependency>
      <groupId>com.github.tomakehurst</groupId>
      <artifactId>wiremock-jre8</artifactId> (2)
      <scope>test</scope>
    </dependency>
    <dependency>
      <groupId>org.awaitility</groupId>
      <artifactId>awaitility</artifactId> (3)
      <scope>test</scope>
    </dependency>
    1 quarkus-junit5 and rest-assured dependencies are required for HTTP-based testing in JVM mode.
    2 wiremock-jre8 dependency allows you to mock the server that acts as a sink.
    3 awaitility dependency is used to express the expectations of an asynchronous system. For more information, see Awaitility website.

    You can also see the dependencies added in pom.xml file of serverless-workflow-order-processing example application.

  2. Add failsafe maven plug-in to run integration tests:

    maven-failsafe-plugin in the pom.xml plug-in section
    <plugin>
      <artifactId>maven-failsafe-plugin</artifactId>
      <version>${version.failsafe.plugin}</version>
      <configuration>
        <systemPropertyVariables>
          <java.util.logging.manager>org.jboss.logmanager.LogManager</java.util.logging.manager>
          <maven.home>${maven.home}</maven.home>
        </systemPropertyVariables>
      </configuration>
      <executions>
        <execution>
          <goals>
            <goal>integration-test</goal>
            <goal>verify</goal>
          </goals>
        </execution>
      </executions>
    </plugin>

    More information in maven-failsafe-plugin documentation.

  3. Create a test class that mocks the sink using WireMock as shown in the following example:

    Example of a test class
    @QuarkusTest(1)
    public class VerifyWorkflowExecutionIT { (2)
    
        private static WireMockServer sink; (3)
    
        static { (4)
            RestAssured.enableLoggingOfRequestAndResponseIfValidationFails();
        }
    
        /**
         * Starts the "sink" server, which is the endpoint that will receive our produced events
         */
        @BeforeAll (5)
        public static void startSink() {
            sink = new WireMockServer(options().port(8181)); (6)
            sink.start(); (7)
            sink.stubFor(post("/").willReturn(aResponse().withBody("ok").withStatus(200))); (8)
        }
    
        @AfterAll (9)
        public static void stopSink() {
            if (sink != null) {
                sink.stop(); (10)
            }
        }
    
        @Test
        void processDomesticOrderUnderFraudEval() throws JsonProcessingException, InterruptedException {
            final ObjectMapper objectMapper = new ObjectMapper();
            final Order order = new Order();
            order.setId(UUID.randomUUID().toString());
            order.setDescription("iPhone 12");
            order.setTotal(1001);
            order.setCountry("US");
    
            given() (4)
                    .header("ce-specversion", "1.0")
                    .header("ce-id", order.getId())
                    .header("ce-source", "/from/test")
                    .header("ce-type", "orderEvent")
                    .contentType(MediaType.APPLICATION_JSON)
                    .body(objectMapper.writeValueAsString(order))
                    .post("/")
                    .then()
                    .statusCode(200);
    
            await() (11)
                    .atMost(60, SECONDS)
                    .with().pollInterval(1, SECONDS)
                    .untilAsserted(() -> {
                        sink.verify(2, postRequestedFor(urlEqualTo("/")).withRequestBody(containing(order.getId())));
                        sink.verify(1, postRequestedFor(urlEqualTo("/")).withRequestBody(containing("\"type\":\"fraudEvaluation\"").and(containing("\"id\":\"" + order.getId() + "\""))));
                        sink.verify(1, postRequestedFor(urlEqualTo("/")).withRequestBody(containing("\"type\":\"domesticShipping\"").and(containing("\"id\":\"" + order.getId() + "\""))));
                    }); (12)
        }
    }
    1 @QuarkusTest starts the Quarkus server for the lifetime of the test execution run. For more information, see Quarkus - Testing your application.
    2 The test name ends with IT to identify which test needs to be executed as an integration test. More details in maven-failsafe-plugin documentation.
    3 WireMockServer is a mocked server instance that is used for SinkBinding for testing.
    4 given() is used to test interactions with the application. For more information about testing interactions, see Testing your workflow application using REST Assured.
    5 @BeforeAll annotation is used to signal that the annotated method must be executed before running all the tests.
    6 Creates a WireMockServer instance, listening at the port that is passed as a parameter and must match with the sink configuration.
    7 Starts the server before the tests are executed.
    8 Stubs the mocked API response. It accepts a MappingBuilder instance that is used to build API mapping information, such as URL, request parameters, body, headers, and authorization.
    9 @AfterAll annotation is used to signal that the annotated method must be executed after executing all the tests.
    10 Stops the server after executing all the tests.
    11 await() is added to wait for asynchronous operations.
    12 verify verifies if the request hits the mock API using the expected event content.

    You can check the VerifyWorkflowExecutionIT class of serverless-workflow-order-processing example application.

    Start the server before executing the tests, and stop the server once the tests are completed. You can also reset the mock stubs between the tests.

  4. Configure your test application to use the WireMockServer as a sink.

    Also, add the reference of WireMockServer in the application.properties file as shown in the following example:

    Example adding sink connection property in application.properties file
    mp.messaging.outgoing.kogito_outgoing_stream.url=http://0.0.0.0:8181 (1)
    1 The port that needs to match with the passed parameter. The parameter is passed when the WireMockServer is created in the test class.

    For more information, see application.properties file of serverless-workflow-order-processing example application.

  5. To run the tests, execute the following command:

    Run the tests
    mvn clean verify

Example of test execution cycle

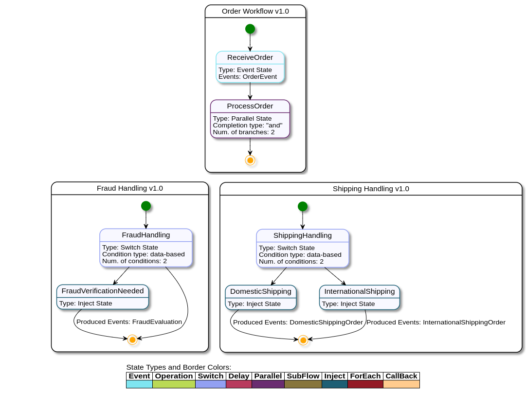
The testing example in this document is based on the serverless-workflow-order-processing example application. The serverless-workflow-order-processing example application contains three workflows as shown in the following figure:

order example worflows
Figure 1. Workflows in serverless-workflow-order-processing example

The Order Workflow in the serverless-workflow-order-processing example application processes the incoming order event and starts a parallel state, which sends requests to two workflows including Fraud Handling and Shipping Handling. The Order Workflow ends when both Fraud Handling and Shipping Handling workflows are completed.

The Fraud Handling workflow produces a FraudEvaluation event if the received order is more than 1000 USD. In the workflow architecture, any other system or service can read the FraudEvaluation event and react upon it, such as canceling the order.

Simultaneously, regardless of evaluating the fraud, the Shipping Handling workflow produces events that classify the required shipping service, such as international or domestic. In this example, domestic shipping is classified for any order, containing the address within the United States.

The following figure shows the event flow among the components in the serverless-workflow-order-processing example application:

example components interaction
Figure 2. Example of event flow among components

Also, the testing components replicate the interactions to verify the events that are received by the sink as shown in the following figure:

testing eventing sink
Figure 3. Example of testing events flow

Before executing a test, the WireMockServer starts listening to the configured port as the sink. The sink listens to the events that are produced by the workflows. When a workflow produces an event to the sink, the produced event is received by the WireMockServer, and then the test verifies the event content.

The processDomesticOrderUnderFraudEval in the VerifyWorkflowExecutionIT class, produces events, such as fraudEvaluation (Total > 1000) and domesticShipping (country = "US"). Also, the order event consumed by the Order Workflow needs to match the requirements as shown in the following example:

Example requirements for Order Workflow
final ObjectMapper objectMapper = new ObjectMapper();
final Order order = new Order();
order.setId(UUID.randomUUID().toString());
order.setDescription("iPhone 12");
order.setTotal(1001);
order.setCountry("US");

given()
        .header("ce-specversion", "1.0")
        .header("ce-id", order.getId())
        .header("ce-source", "/from/test")
        .header("ce-type", "orderEvent")
        .contentType(MediaType.APPLICATION_JSON)
        .body(objectMapper.writeValueAsString(order))
        .post("/")
        .then()
        .statusCode(200);

After matching the requirements, the test verifies if the sink is receiving the expected events as shown in the following example:

Example of a sink verification
await()
        .atMost(60, SECONDS)
        .with().pollInterval(1, SECONDS)
        .untilAsserted(() -> {
            sink.verify(2, postRequestedFor(urlEqualTo("/")).withRequestBody(containing(order.getId())));
            sink.verify(1, postRequestedFor(urlEqualTo("/")).withRequestBody(containing("\"type\":\"fraudEvaluation\"").and(containing("\"id\":\"" + order.getId() + "\""))));
            sink.verify(1, postRequestedFor(urlEqualTo("/")).withRequestBody(containing("\"type\":\"domesticShipping\"").and(containing("\"id\":\"" + order.getId() + "\""))));
        });

The await() method in the previous example allows the test to retry the validations until the verifications are declared or until the specified time is expired. In this example, the specified time is 60 seconds.

The following example shows how to check if the sink (WireMockServer) receives two events for the same order ID:

Example if sink receives the events
sink.verify(2, postRequestedFor(urlEqualTo("/")).withRequestBody(containing(order.getId())));

To check the content of the received events, the following verifications can be declared or performed on the types:

Example of verifications
sink.verify(1, postRequestedFor(urlEqualTo("/")).withRequestBody(containing("\"type\":\"fraudEvaluation\"").and(containing("\"id\":\"" + order.getId() + "\""))));
sink.verify(1, postRequestedFor(urlEqualTo("/")).withRequestBody(containing("\"type\":\"domesticShipping\"").and(containing("\"id\":\"" + order.getId() + "\""))));

After declaring the verifications on received events, the test successfully ends and the WireMockServer stops.

Found an issue?

If you find an issue or any misleading information, please feel free to report it here. We really appreciate it!